Besonderheiten von Desigo Automation
Die Managementplattform unterstützt verschiedene Subsysteme. Eine proprietäre Entwicklung dieser BACnet-Systeme kann zu Einschränkungen bei der Konfiguration und Bedienung führen. Folgende Desigo Automationsstationen werden unterstützt:
- PXC3 / PXC4 / PXC5
- DXR1 / DXR2
- Smart Thermostat
- iValve (Intelligente Ventile)
Die folgenden Abschnitte beschreiben Einschränkungen, die nur bei der Integration von Desigo Automation zutreffen.
Integration in FEP wird nicht unterstützt
Integrieren Sie Desigo Automation nicht per FEP-Installation (FEP bedeutet Remote-Integration auf einem anderen Computer).
Mehrfach-Trendlog-Objekt
Die Funktion Mehrfach-Trendlog wird von der Desigo Automationsstation nicht unterstützt. Verwenden Sie das Trendlog-Objekt für die Datenerfassung.
Zeitsynchronisation (Time Master) bei Automationsstationen PXC4 und PXC5
Mit der Einführung von PXC4 und PXC 5 besteht die Möglichkeit, den Time Master auch in ABT Site zu definieren. Da Desigo CC grundsätzlich Time Master ist, muss darauf geachtet werden, dass nicht der definierte Server von ABT Site und Desigo CC gleichzeitig als Time Master auftreten.
Sollte dies der Fall sein, muss an einer Stelle die Definition des Time Masters entfernt werden:
- Änderung in ABT Site: Entfernen Sie den Time Master Eintrag und laden Sie die Automationsstationen neu.
- Änderung in Desigo CC: Wählen Sie für jede Automationsstation, welche Zeitmaster oder Zeitsynchronisationsempfänger ist, den Zeitsynchronisationstyp = Keine.
Desigo Automation Systemkonfiguration
Maximale Anzahl unterstützter Datenpunkte
Für einen reibungslosen Betrieb muss die Hardwarekonfiguration der eingegebenen Projektgrösse entsprechen. Folgende Projektgrössen sind verfügbar:
- MS = ≤50‘000 Datenpunkte
- LS = 50‘000 bis 150‘000 Datenpunkte

Hinweis:
Die gewählte Projekteinstellung ist unabhängig von der Datenpunktlizenzierung.
Unterstützung von 150.000 Systemdatenpunkten
Die Anzahl der in die Managementplattform importierbaren BACnet-Objekte ist auf etwa 150.000 Systemdatenpunkte (etwa 3.000 Räume) begrenzt. Diese Zahl ist eine Annahme und hängt von den eingesetzten Desigo Automation Applikationen und deren projektspezifischen Erweiterungen (Anzahl verwendeter Beleuchtungs- und Jalousienobjekte) ab.
Beim Datenimport werden nur die für die grafische Darstellung, Alarmierung und Trendaufzeichnung benötigten BACnet-Objekte importiert. Nicht benötigte BACnet-Objekte werden anhand des Schnittstellennamens gefiltert. Die Filter können projektspezifisch angepasst werden. Gefilterte Objekte können jedoch alle im SSA-Tool (System and Setup Assistant) angezeigt werden.

Hinweis:
Schnittstellennamen und die Zugriffsebenen 6 und 7 dürfen beim ABT Engineering nicht geändert werden. Werden die Schnittstellennamen geändert, werden alle projektspezifischen Schnittstellennamen als zusätzliche BACnet-Objekte importiert, was die Anzahl der unterstützten Räume ganz erheblich verringert.
Versionen Funktionalität der Desigo Automation Grafikvorlagen
Die Desigo Automation Grafikvorlagen werden ohne zusätzlichen Konfigurationsaufwand auf Basis des Schnittstellennamens in Desigo CC angezeigt. Die Darstellung der Desigo Automation Grafikvorlage ist abhängig von der jeweils eingesetzten Version.
Tool | Programmierung Raumanwendungsstil | Firmware der Raumautomationsstation | Desigo CCGrafikvorlagenstil |
Desigo V5.1 | "5.1" | FW 1.16 | Nur Raumgrafiken |
DESIGO V6.x | "5.1" | FW 1.16 | Nur Raumgrafiken |
"5.1" Updated | >=FW 1.2 | Nur Raumgrafiken | |
"6.0" | >=FW 1.2 | Raum- / Segmentgrafikkonzept |

Hinweis:
Schnittstellennamen dürfen beim ABT Site Engineering nicht geändert werden. Werden die Schnittstellennamen geändert, wird die Grafikvorlage nur unvollständig oder gar nicht angezeigt.
Desigo Automation Applikationen in ABT Site erweitern
Bestehende Standardtexte müssen zur Erweiterung einer Desigo Automation Applikation in ABT Site verwendet werden. Wählen Sie TX-I/O-Objektschnittstelle mit Teilbezeichnernamen aktualisieren (ab Version 5.1 verfügbar), wenn einer bestehenden Applikation eine Erweiterung aus der ABT Site Bibliothek hinzugefügt werden soll. Bei Auswahl dieser Option wird anstelle des Schnittstellennamens der Bibliotheksname eingegeben. Die Grafik funktioniert daher nicht mehr in Desigo CC. Die folgende Abbildung zeigt:
- Zeile 8: Richtiger Schnittstellenname
- Zeile 9: Falscher Schnittstellenname aus der ABT Site Bibliothek

Abweichungen von Standardbenennungen
Das Ändern der Konfiguration im Raum-Management Editor ist nur möglich, wenn Standardbenennungen für Objekte verwendet werden. Wenn die Namen der Objekte von den Standardbenennungen abweichen, werden die Namen in blauer Schrift angezeigt. Dies ist z.B. der Fall, wenn Namen in ABT Site geändert werden und das entsprechende Projekt in Desigo CC importiert wird. Die Namen dieser Objekte müssen zuerst in die Liste der Standardgeräte aufgenommen werden. Danach können die Objekte wie gewohnt konfiguriert werden.
Eingeschränkter Import von Datenpunkten
Der Import von Datenpunkten ist von der in ABT Site festgelegten Objekt-Zugriffsebene abhängig. Alle Datenpunkte der Objekt-Zugriffsebene Standardbedienung (6) und Basisbedienung (7) werden in die Systemdatenbank importiert. Diese strenge Einschränkung verhindert eine Überlastung der Systemdatenbank.

Hinweis:
Geben Sie keine Zugriffsebene im ABT Site ein. Änderungen der Zugriffsebene machen es unmöglich, die Systemgrenzen einzuhalten. Verwenden Sie die Funktion Erweiterte Importregeln, um Ihre physikalischen Datenpunktanforderungen zu konfigurieren.
Beeinflussen von Owned-Datenpunkten beim Datenimport
Bevor ein Datenimport ausgeführt wird, kann die Darstellung von Owned-Objekten (Definition erfolgt in ABT Site) im System Browser in der technischen Sicht beeinflusst werden:
- Ist das Kontrollkästchen Nur Connect-Objekte zeigen nicht aktiviert, so werden Owned-Objekte (gelb markiert) im System Browser angezeigt.
- Ist das Kontrollkästchen Nur Connect-Objekte zeigen aktiviert, so werden nur die Connect-Objekte im System Browser angezeigt. Owned-Objekte werden in der Anzeige unterdrückt.
Technische Sicht: Nur Connect-Objekte zeigen | |
Nicht aktiviert | Aktiviert |
|
|
Externe Referenzen in Automationsstationen
Der Desigo Automation Importer führt die Applikationsmodellierung aus, indem er nach Punkten sucht, die zum selben Applikationsmodell gehören. Derlei Punkte können sich jetzt auf demselben Gerät wie das übergeordnete Applikationsmodell, aber auch auf anderen Geräten, befinden. Der Importer behandelt eine einzige S1X-Datei als eine Entität. Daher müssen alle externen Referenzen auf Elemente derselben S1X-Datei verweisen.
Wenn in einem Projekt externe Referenzen vorkommen, da es keine Standardkonfiguration ist, muss der Systemtechniker dafür sorgen, dass die aus dem Tool exportierte S1X-Datei alle referenzierten Punkte enthält.

Hinweis:
Es wird empfohlen, immer alle Geräte auf einer Etage zu exportieren, da externe Referenzen zwischen Geräten auf unterschiedlichen Etagen selten vorkommen (z.B. Atrium).
Betreiberbezeichnung
Alle Datenpunkte mit Betreiberbezeichnungen, die dem Applikationsstil entsprechen oder die Zugriffsebene 6 oder 7 haben, werden importiert. Dazu gehören Datenpunkte mit Betreiberbezeichnungen, die nicht nach dieser Regel importiert werden; hier muss eine erweiterte Importregel angewendet werden.
Betreiberbezeichnung wird in Desigo Automation in vollem Umfang unterstützt, wenn Sie Folgendes beachten:
- Die Applikationsmodellierung unterstützt alle Punkte mit Betreiberbezeichnung.
- Datenpunkte mit Zugriffsebene 6 und 7 werden in jedem Fall importiert.
- Benutzen Sie die erweiterten Importregeln zur Anpassung der Betreiberbezeichnung an Ihr Projekt.
Darstellung für einen Raum mit nur einem Segment
Bei der Darstellung von Räumen werden die dazugehörigen Segmente über einen zusätzlichen Link angezeigt. Bei einem Raum mit nur einem Segment wird ein zusätzliches Grafiktemplate geöffnet. Damit die Informationen für den Raum und das Segment in einem Grafiktemplate angezeigt werden, kann dies über eine Einzelraumoption für das ganze Netzwerk festgelegt werden. Ist die Einzelraumoption vor einem Import aktiviert, so erfolgt die grafische Darstellung in einem Grafiktemplate. Folgende Konsequenzen ergeben sich daraus:
- Gültig immer für das ganze Netzwerk.
- Zu den Einzelräumen kann zu einem späteren Zeitpunkt kein neues Segment mit dem flexiblen Raumeditor zugewiesen werden.
- Muss trotzdem zu einen solchen Einzelraum ein Segment hinzugefügt werden, so muss das Netzwerk gelöscht und die Option deaktiviert werden. Die Automationsstationsdaten müssen erneut importiert werden.
Das folgende Beispiel zeigt:
Netzwerk 1 mit Einzelraumoption deaktiviert.
In diesem Fall wird beim Raum der Link zum Segment angezeigt. Durch Wählen des Links wird das Segment in einem neuen Grafiktemplate angezeigt. Das Verhalten und die Bedienung sind genau so wie bei mehreren Segmenten.
Netzwerk 2 mit Einzelraumoption aktiviert.
In diesem Fall wird beim Raum kein Link zum Segment angezeigt. Die vorhandenen Informationen werden direkt im Raumgrafiktemplate angezeigt. Die Bedienung im Segment erfolgt direkt im Raumgrafiktemplate.
Bei einem Import evaluiert der Pre-Prozessor, welche Räume aus einem Segment bestehen. Wird ein Einzelraum gefunden, so wird der Präfix R_ zu R1S_ geändert. Im Falle der Funktion R_HvacCoord11, wird die Funktion R1S_HvacCoord11 als neue Referenz eingetragen.

Projektinformationen auslesen
Die installierte Projektbasis kann mit iBase ausgelesen werden. Voraussetzung ist, dass die Erweiterung iBase und Scripting installiert sind. Weitere Information entnehmen Sie bitte aus der iBase Beschreibung.
Zuweisen von Zugriffsrechten zum Objektmodell
Die Zuweisung von Desigo Objekteigenschaften zu einem Desigo CC Objektmodell erfolgt nach einem festen Muster. Massgeblich sind die in der SDU definierten Lese- und Schreibrechte. Diese Informationen werden beim Erstellen der Bibliothek manuell in das Objektmodell übernommen (siehe Zuweisungskonzept).

Für die Zuweisung zum Objektmodell werden zwei Gruppen von SDU-Daten unterschieden:
- Objekte mit Leserechten
- Objekte mit Lese- und Schreibrechten

Hinweise:
‒ Beim Importieren einer Datenpunktinstanz werden die Lese- und Schreibrechte nicht berücksichtigt. Die Zuweisung erfolgt gemäss der Datenpunkttypinformation des entsprechenden Objektmodells.
‒ Ist eine projektspezifische Anpassung notwendig, so muss mittels Änderung des Bibliothekstyps erfolgen.
Objekteigenschaft nur mit Leserechten
In der SDU ist die Objekteigenschaft nur mit Leserecht von 1 bis 7 definiert. Das Schreibrecht ist als 0 (Kein Zugriff) definiert. Im Objektmodell von Desigo CC erfolgt in diesem Fall die Zuweisung in der Eigenschaftsgruppe immer zur Option Zustand. Die Zuweisung der Anzeigeebene erfolgt gemäss nachfolgender Tabelle.
Objektmodell Eigenschaftsgruppe: Anzeigeebene | ||
Zugriffsrecht Automationsstation (CFC) | Leserecht (CFC) | Anzeige in Desigo CC |
Kein Zugriff | 0 |
|
Intern | 1 | (DL3) Erweiterte Bedienung |
Erweiterter Service | 2 | (DL3) Erweiterte Bedienung |
Basisservice | 3 | (DL3) Erweiterte Bedienung |
Administration | 4 | (DL2) Bedienung |
Erweiterte Bedienung | 5 | (DL2) Bedienung |
Standardbedienung | 6 | (DL2) Bedienung |
Basisbedienung | 7 | (DL1) Status- und Bedienfenster |
Objekteigenschaft mit Lese- und Schreibrechten
Bei Objekteigenschaften mit Lese- und Schreibrechten, erfolgt die Zuweisung für die EigenschaftsgruppeAnzeigeebene und BefehlsgruppeKommandierung gemäss den Definitionen in den nachfolgenden Tabellen.
Eigenschaftsgruppe
Für die Anzeigeebene wird das Leserecht ausgewertet und entsprechend zugewiesen.
Objektmodell Eigenschaftsgruppe: Anzeigeebene | ||
Zugriffsrecht Automationsstation (ABT Site) | Leserecht (ABT Site) | Anzeige in Desigo CC |
Kein Zugriff | 0 |
|
Intern | 1 | (DL3) Erweiterte Bedienung |
Erweiterter Service | 2 | (DL3) Erweiterte Bedienung |
Basisservice | 3 | (DL3) Erweiterte Bedienung |
Administration | 4 | (DL2) Bedienung |
Erweiterte Bedienung | 5 | (DL2) Bedienung |
Standardbedienung | 6 | (DL2) Bedienung |
Basisbedienung | 7 | (DL1) Status- und Bedienfenster |
Ein Schreibrecht 1 - 7 wird immer dem BACnet-Editor zugewiesen.
Objektmodell Eigenschaftsgruppe: Anzeigeebene | ||
Zugriffsrecht Automationsstation (ABT Site) | Schreibrecht (ABT Site) | Anzeige in Desigo CC |
Kein Zugriff | 0 |
|
Intern | 1 | (DL0) BACnet-Editor |
Erweiterter Service | 2 | (DL0) BACnet-Editor |
Basisservice | 3 | (DL0) BACnet-Editor |
Administration | 4 | (DL0) BACnet-Editor |
Erweiterte Bedienung | 5 | (DL0) BACnet-Editor |
Standardbedienung | 6 | (DL0) BACnet-Editor |
Basisbedienung | 7 | (DL0) BACnet-Editor |
Befehlsgruppen
Mit der Befehlsgruppe werden die Schaltflächen in den entsprechenden Bediendialogen gesteuert. Je nach definiertem Schreibrecht werden diese der Option Standard oder Erweitert zugewiesen.
Objektmodell Befehlsgruppe | ||
Zugriffsrecht Automationsstation (ABT Site) | Schreibrecht (ABT Site) | Option |
Kein Zugriff | 0 |
|
Intern | 1 |
|
Erweiterter Service | 2 | Erweitert |
Basisservice | 3 | Erweitert |
Administration | 4 | Erweitert / Standard |
Erweiterte Bedienung | 5 | Erweitert / Standard |
Standardbedienung | 6 | Standard |
Basisbedienung | 7 | Standard |

Hinweise:
− Bei der Befehlsgruppe gibt es eine weitere Gruppe für Alarme. Diese Gruppe steuert die Schaltflächen für die Quittierung und das Zurücksetzen von Alarmen.
− Die in den Tabellen angezeigten Zuweisungen entsprechen einer Standardzuweisung. Es gibt aber einige Ausnahmen, die nicht diesen Regeln entsprechen. Ausnahmen sind nur beim Objektmodell ersichtlich und werden hier nicht aufgezählt.
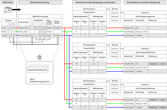
Zuweisungskonzept
Das nachfolgende Diagramm zeigt eine mögliche Konfiguration, ausgehend von den SDU-Daten bis hin zur eigentlichen Bedienung in Desigo CC.
Darstellungskonvention beim Diagramm:
- Anstelle von vordefinierten Scope-Rechten wird zu jeder Benutzergruppe ein eigener Scope definiert.
- Zu jeder Objekteigenschaft ist der Zustand bei Eigenschaftsgruppen (Lese- und Schreibrechte) und bei Befehlsgruppen (aktiv oder inaktiv) einzeln gezeichnet. Im System werden die Einstellungen bei Scope-Rechte jedoch nur einmal definiert.

Legende zum Diagramm | |
Thema | Beschreibung |
SDU-Daten | In den SDU-Daten sind die Zugriffsrechte der einzelnen Datenpunkttypen für das Applikationsprogramm (BACnet Objekte) festgelegt. Diese können projektspezifisch im ABT Site Engineering angepasst werden. In Desigo CC erfolgt keine automatische Auswertung der Zugriffsrechte auf das entsprechende Objektmodell. Die Daten werden im Objektmodell nur von den SDU-Daten abgeleitet und manuell im Objektmodell eingetragen. Es besteht somit keine softwaretechnische Verbindung zwischen SDU-Daten und dem Objektmodell.
|
Objektmodell | Das Objektmodell definiert, gemäss den Zugriffsrechten der SDU-Daten, welche Anzeigeebene, Eigenschaftsgruppe und Befehlskonfiguration angewendet wird. Diese Einstellungen werden für alle Datenpunkte vom gleichen Datentyp übernommen und sind für das ganze Projekt gültig. Anpassungen dieser Eigenschaften können nur für das ganze Projekt erfolgen und müssen durch das Ändern des Bibliothekstyps Hinweis: Ein einzelner Datenpunkt kann somit nicht spezifisch für Anzeigeebene, Eigenschaftsgruppe und Befehlskonfiguration angepasst werden. |
Datenpunktinstanzen | Die im SiB-X vorhanden Datenpunktinstanzen werden pro Datenpunkttyp auf das entsprechende Objektmodell abgebildet. Die Datenpunktinstanzen erben alle Definitionen vom Objektmodell und können instanzspezifisch nicht geändert werden. |
Benutzergruppe 1 Benutzer A Erweiterte Bedienung | Die Benutzergruppe 1 hat bei Eigenschaftsgruppen für den Zustand und bei der Konfiguration nur Leserechte definiert. Bei den Befehlsgruppen ist der Standard aktiv und bei Erweitert das Kontrollkästchen inaktiv gesetzt. Der Benutzer A sieht somit bei der Bedienung nur die einzelnen Properties aber keine Schaltflächen für die Bedienung. Hinweis: Das definierte Leserecht beim Zustand hat eine höhere Priorität als das aktivierte Kontrollkästchen bei Standard. Um die Lesbarkeit zu erhöhen, würde man normalerweise bei Standard das Kontrollkästchen auf inaktiv setzen. |
Benutzergruppe 2 Benutzer U Erweiterte Bedienung | Die Benutzergruppe 2 hat bei Eigenschaftsgruppen für den Zustand Schreibrechte und bei der Konfiguration Leserechte definiert. Bei den Befehlsgruppen ist der Standard aktiv und bei Erweitert das Kontrollkästchen inaktiv gesetzt. Der Benutzer U sieht somit bei der Bedienung alle Eigenschaften und kann bei Aktueller Wert mittels der Schaltflächen die Bedienung vornehmen. Die Schaltflächen für Ausser Betrieb sind nicht sichtbar. |
Benutzergruppe 3 Benutzer X Erweiterte Bedienung | Die Benutzergruppe 3 hat bei Eigenschaftsgruppen für den Zustand und bei der Konfiguration Schreibrechte definiert. Bei den Befehlsgruppen ist bei Standard und bei Erweitert das Kontrollkästchen aktiv gesetzt. Der Benutzer X sieht somit bei der Bedienung alle Eigenschaften und kann bei Aktueller Wert und Ausser Betrieb mittels der Schaltflächen die Bedienung vornehmen. |
Online-Gerätefunktionen
Die Managementplattform stellt diverse Online-Funktionen bereit, die die Wartung und Optimierung erleichtern. Diese Funktionen sind in der nachfolgenden Tabelle aufgeführt.
BACnet-Gerätefunktionen | |
Funktion | Beschreibung |
Schaltet die Automationsstation ein/aus. In diesem Fall werden Meldungen unterdrückt. | |
Führt einen Kalt- oder Warmstart eines BACnet-Geräts durch. | |
Erstellt ein Backup der Programmstrukturen (ABT Site Daten) und der aktuellen Programmdaten (Sollwerte) einer Automationsstation. Projektdaten befinden sich nicht auf dem BACnet-Gerät, wenn EDoS nicht verwendet wird. | |
Stellt die Programmstrukturen (ABT Site Daten) und die aktuellen Programmdaten (Sollwerte) einer Automationsstation wieder her. | |

Hinweis 1:
Der Einsatz dieser Funktionen setzt umfassende Kenntnisse über die Anlage sowie Desigo und BACnet voraus.
Hinweis 2
Beachten Sie, dass der Einsatz von Online-Tools je nach Lieferant des BACnet-Systems zu unterschiedlichen Reaktionen führen kann.
Bekannte Einschränkungen beim Splitten eines BACnet-Netzwerks auf multiple Server (verteiltes System)
Automationsstationen und Punkte im selben BACnet-Netzwerk aber in verschiedenen Systemen sind sichtbar in Technischer Sicht, Betreibersicht und Managementsicht.
- In der Applikationssicht müssen Sie Zeitpläne und Trends in verschiedenen Unterverzeichnissen suchen. Achten Sie darauf, dass Sie das richtige System wählen.
- Der SIB-X Importer kann nur Punkte aus einem System verarbeiten. Sie können deshalb nur ein System auf einmal importieren. Wenn Sie in der Technischen Sicht einen Ordner haben, der auf einen Ordner in einem anderen System referenziert, funktioniert der Import nicht. Dasselbe Problem kann auch in der Betreibersicht auftreten.
- BACnet Features, die mit Referenzen auf ein anderes System arbeiten, funktionieren nicht.
- Der Arbeitsbereich Verknüpfungen zeigt kein Trend-Log für ein getrendetetes Objekt in einem anderen System.
- Der BACnet-Editor für Trend-Log zeigt keine getrendete Eigenschaft an, wenn sich diese in einem anderen System befindet.
- Der BACnet-Editor für Ereignisanmeldung zeigt den überwachten Punkt nicht an, wenn er sich in einem anderen System befindet.
- Der Zentrale Funktions-Viewer zeigt keine Gruppenmitglieder aus einem anderen System an.
- Der Zentrale Funktions-Viewer findet keine Elemente in einem anderen System.
- Das Reporting für einige Tabellen ist nur vollständig, wenn alle Punkte über dasselbe System erreicht werden können.
- Gruppen-Tabelle
- Raum-Tabelle
- Licht-Tabelle
- Beschattungs-Tabelle
- Der Raum-Editor kann keine Szenen bearbeiten, in denen Räume und Segmente nicht mit demselben Desigo CC -Treiber erreicht werden können.
- Der Raum-Editor kann keine Szenen bearbeiten, in denen Beleuchtung und Beschattung nicht mit demselben Desigo CC-Treiber wie das Segment erreicht werden können.
- Der Arbeitsbereich Verknüpfungen listet keine Desigo Automation Mitglieder einer gewählten Gruppe auf, wenn sich diese nicht auf demselben System befinden wie der Master.
- Im Flex Client können maximal 200 Räume in der Kachelübersicht angezeigt werden.


erfolgen.