Übersicht
Modbus ist ein Kommunikationsprotokoll für Feldgeräte mit einem Anforderungs-/Antwort-Mechanismus, das in der Prozess- und Gebäudeautomation weit verbreitet ist. Ein Master-Gerät sendet eine Datenanforderung, die von einem in der Anforderung angegebenen Slave-Gerät beantwortet wird.
Die Managementstation unterstützt die Integration von Modbus TCP Server-Geräten. Dabei fungiert die Managementstation als Client und kommuniziert mit den Modbus-Servergeräten. Ermöglicht wird diese Integration durch eine Softwarekomponente namens Modbus-Erweiterung. Diese Erweiterung enthält Softwarekomponenten und Dokumentation (unter anderem dieses Dokument), die Ihnen bei der Konfiguration und Inbetriebnahme der Integration helfen.
Modbus TCP
Das Modbus-Protokoll basiert auf dem RS485-Kommunikationsnetzwerk, in dem ein einzelnes Master-Gerät mit bis zu 254 Slave-Geräten kommunizieren kann. Die Datenverschlüsselung in Modbus kann auf zwei Arten erfolgen: MODBUS RTU und MODBUS ASCII. Die Protokollspezifikation wurde erweitert, um die Kommunikation auf TCP-Netzwerken zu unterstützen, indem die klassischen Modbus-Nachrichten in einem TCP-Rahmen eingekapselt werden. Diese Erweiterung wird Modbus TCP genannt. In Modbus TCP kann das Netzwerk mehrere Client-Ordner enthalten, da die Anforderungen und Antworten direkt auf der IP-Adresse basieren.

Um die Integration älterer RS485-basierter Modbus-Geräte in TCP-Netzwerke zu unterstützen, stehen verschiedene handelsübliche Gateways zur Verfügung.
Weitere Informationen zum Modbus-Kommunikationsstandard finden Sie unter www.modbus.org.
Struktur der Daten in der Managementplattform
Die auf ein bestimmtes Feldgerät bezogenen Daten weisen eine objektorientierte Struktur auf. Um die Struktur eines solchen Datenobjekts zu definieren, muss zunächst der Datenobjekttyp bestimmt werden. Die Definition des Datenobjekttyps besteht aus einer Typenbezeichnung (z.B. Analog_Input), die eine Sammlung von Datenelementen (z.B. Present_Value) angibt. Ein Datenelement hat immer einen bestimmten Typ, wie "Integer", "Float", "Boolean", "String", usw.
Standardterminologie
Der Datenobjekttyp wird Datenpunkttyp genannt. Ein Element innerhalb dieses Typs wird Eigenschaft genannt. (Dieses wird auch Datenpunkt-Element oder DPE genannt.) Für die Eigenschaft muss zudem eine entsprechende Adresse auf dem Feldgerät angegeben werden. Dies nennt man die Adresskonfiguration der Eigenschaft. Das Datenobjekt, bei dem es sich um eine Instanz des Datenpunkts handelt, wird Datenpunktinstanz (DPI) genannt.
Ein Beispiel: Wir möchten einen Datenpunkt erstellen, um die Digitalausgabe eines Feldgeräts darzustellen. Diese enthält logisch betrachtet zwei Informationselemente, den Ausgabewert und den Zeitraum der Ausgabe in Stunden. In diesem Fall können Sie einen Datentyp namens MY_DIGITAL_OUTPUT definieren, der die beiden folgenden Eigenschaften enthält: Present_Value und Operating_Hours.

Wenn der Datenpunkt definiert ist, können Sie die Datenpunktinstanz erstellen. Eine Instanz ist ein konkretes Datenobjekt, das die vom Feldgerät abgerufenen Daten darstellt. Die Datenpunktinstanz wird mit einem Software-Tool namens Importer erstellt. Der Importer setzt auch die Adresskonfiguration des Datenpunktelements. Anschliessend übernimmt der Kommunikationstreiber die Aktualisierung der Datenpunktelemente bzw. die Bearbeitung der Daten, die vom Benutzer in die Datenpunktelemente geschrieben werden.
Modbus-Netzwerk und seine Darstellung
Modbus TCP-Geräte sind Objekte im Netzwerk, denen, wie allen Objekten, eine eindeutige IP-Adresse zugewiesen ist. Diese Geräte überwachen einen UDP-Port (standardmässig Port 502) auf Anforderungen von einem Client-Gerät. Jedes Gerät verfügt ausserdem über eine Kennung, die sogenannte Slave-ID. Dies wurde aus dem klassischen Modbus-Standard übernommen, in dem die Slave-ID zur eindeutigen Kennzeichnung eines Geräts im RS485-Netzwerk diente. Im Falle eines Modbus TCP-Netzwerks ist die Slave-ID jedoch redundant (mehrere Geräte im Netzwerk können die gleiche Slave-ID haben). Die Anforderungen sind Unicast UDP-Meldungen, die die IP-Adresse und die redundante Slave-ID enthalten. Das Server-Gerät, das die Anforderung empfängt, antwortet dann mit einer Unicast-Meldung, die zurück an den Modbus-Client gerichtet ist.
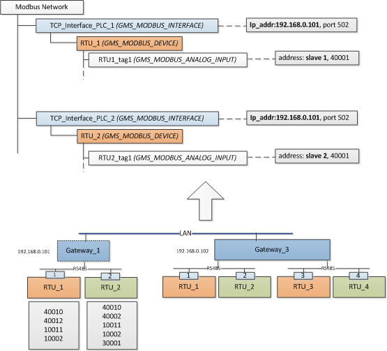
Jedes Modbus TCP-Gerät wird durch eine eindeutige Kombination von zwei Objekten dargestellt: die TCP-Schnittstelle und das Gerät. Dies kann kontra-intuitiv aussehen, da das Gerät und seine Kommunikationsschnittstelle physikalisch eine Einheit sind. Die logische Trennung zwischen Kommunikationsschnittstelle und Gerät ermöglicht jedoch, auch die Modbus-Geräte zu modellieren, die über ein Gateway-Gerät integriert sind. In diesem Fall hat nicht jedes Modbus-Gerät eine physikalische TCP-Schnittstelle. Der Modbus-Client sendet die Anforderung zusammen mit der Slave-Adresse des Modbus RS485-Gerätes an die IP-Adresse des Gateways. Das Gateway verwendet dann das klassische Modbus-Protokoll, um das Slave-Gerät abzufragen, nimmt die Antwort entgegen und leitet sie als Modbus TCP-Antwort an den Modbus-Client weiter.
Jedes Modbus-Gerät enthält eine Sammlung von Registern, die Sie als Datenpunktobjekte auf der Managementstation integrieren können. Die Art und Weise, in der Sie das Register als Datenpunkte modellieren, ergibt einen der in den folgenden Abschnitten beschriebenen Arbeitsabläufe. Die einfachste Methode besteht darin, jedes Register als ein individuelles Datenpunktobjekt zu modellieren. Alternativ kann ein Gerät zusammen mit einer Gruppe von zugehörigen Registern als benutzerdefinierter DPT modelliert werden, in dem jede Eigenschaft ein bestimmtes Register oder einen Datenpunkt darstellt. In beiden Fällen werden die Datenpunkte als untergeordnete Elemente des Geräteobjekts modelliert. Das Geräteobjekt wird wiederum als untergeordnetes Element des spezifischen Kommunikationsschnittstellenobjekts modelliert. Die folgenden Abbildungen veranschaulichen diesen Ansatz.
Integration von Modbus-TCP-Geräten mit Standard-DPT zur Darstellung jedes Registers oder Datenpunkts |
|
Integration von Modbus-Geräten über ein TCP-Gateway Der Text in Klammern gibt den Namen des Datenpunkts an. Der Text in dem grauen Feld kennzeichnet die wichtigsten Konfigurationsparameter, die in dieser Datenpunktinstanz gespeichert sind. |
|
Integration von Modbus-Geräten über einen benutzerdefinierten Datenpunkt Dies wird typischerweise in integrierten Geräten wie elektrischen Messgeräten verwendet, wo das Gerät eine zusammenhängende Funktionseinheit darstellt. Hiermit verbunden sind zusätzliche Konfigurationsarbeiten für die Definition von DPT, Objektmodell und Importregeln. Sie erhalten dadurch jedoch in sich geschlossene Datenpunktobjekte. |
|
Modus SEM3 Geräte
Das Embedded Micro Metering Module (SEM3) von Siemens ist eine modulare Zähllösung für die Energieüberwachung, Datenanalyse und Verrechnungsanwendungen. Es wurde entwickelt, um Strom, Spannung und Energieverbrauch von bis zu 45 Kreisen zu messen.
Das SEM3-System besteht aus folgenden Komponenten:
- Regler
- Zählmodule
- Zählerregale
- Stromtransformatoren
- Kommunikationskabel
Die Unterstützung für die Integration des SEM3-Geräts wurde der Erweiterung Modbus hinzugefügt.
Um die SEM3-Geräte zu integrieren, müssen Sie sicherstellen, dass folgende vier Objektmodelle gemeinsam mit ihren jeweiligen Adresskonfigurationen in der Modbus-Bibliothek vorhanden sind.
Name des Objektmodells | Beschreibung |
GMS_MODBUS_SEM3_1_Phase | Objektmodell für Phase 1 Zählmodul |
GMS_MODBUS_SEM3_2_Phase | Objektmodell für Phase 2 Zählmodul |
GMS_MODBUS_SEM3_3_Phase | Objektmodell für Phase 3 Zählmodul |
GMS_MODBUS_SEM3_Controller | Objektmodell für SEM3-Regler |
Zusätzlich müssen Sie alle relevanten Details in einer CSV-Datei angeben. Die Datei muss sorgfältig konfiguriert werden, um zu gewährleisten, dass die SEM3-Geräte in die Managementplattform integriert werden und dass jedes Embedded Micro Metering Modul unter dem SEM3-Regler im System Browser angezeigt wird. (Siehe SEM3-Geräte in das Managementsystem integrieren im Abschnitt Zusätzliche Modbus-Verfahren).

Alarmeigenschaften für jedes Embedded Micro Metering Module (EMMM)
Name des EMMM-Objektmodells | Eigenschaftsname |
GMS_MODBUS_SEM3_1_Phase | value.info.meter_alarm_flags_read |
GMS_MODBUS_SEM3_2_Phase | value.info.meter_alarm_flags_read |
GMS_MODBUS_SEM3_3_Phase | value.info.meter_alarm_flags_read |
|
|
Folgend die Liste der Alarmtypen nach EMMM-Typ.
SEM3-Regler | SEM3 Phase1 Zähler | SEM3 Phase 2 Zähler | SEM3 Phase 3 Zähler |
state.under_voltage_alarm | Phase1_Loss | Phase1_Loss | Phase1_ Loss |
state.over_voltage_alarm | Phase1_Over_Current_Pre_ | Phase1_Over_Current_ | Phase1_Over_Current |
| Phase1_Over_Current_Alarm | Phase1 Over Current Alarm | Phase1_Over_Current_Alarm |
| Monitor_Over_KW_ | Phase2_Loss | Phase2_Loss |
|
| Phase2_Over_Current_ | Phase2_Over_Current |
|
| Phase2_Over_Current_ | Phase2_Over_Current_Alarm |
|
| Monitor_Over_KW_ | Phase3_Loss |
|
|
| Phase3_Over_Current |
|
|
| Phase3_Over_Current_Alarm |
|
|
| Monitor_Over_KW_ |


