Trace-Viewer
Um technische Probleme mit Ihrem System oder Ihrer Anlage zu lösen, wird die Managementstation mit einem Fehlerbehebungstool namens Trace Viewer geliefert. Sie können mit diesem Tool verschiedene Probleme wie Autorisierungen oder Lizenzfehler, BACnet-Timeouts, Probleme des Alarmmanagers, allgemeine Kommunikationsfehler und andere Systemprobleme nachzuverfolgen.
Standardmässig zeichnet Trace Viewer Aktivitäten in einer Protokolldatei auf, die im Ordner [Installationslaufwerk]:\[Installationsordner]\[Projektname]\log gespeichert wird. Sie können auch Ihre eigene Protokolldatei erstellen und angeben, dass Systemaktivitäten stattdessen darin protokolliert werden sollen.
Verfahren oder Workflows sind im Abschnitt Schritt für Schritt beschrieben.
Arbeitsbereich "Trace-Viewer"

Arbeitsbereich "Trace-Viewer" | |
Element | Beschreibung |
1 | Menüleiste |
2 | Symbolleiste |
3 | Ändern der angezeigten Informationen (Log-Traces/Einstellungen anzeigen) |
4 | Spaltenbeschreibung im Informationsfenster (nur Englisch). Eine Lokalisierung ist nicht möglich. |
5 | Informationsfenster für Log-Daten |
6 | Statusleiste |
Register Einstellungen
Im Register Einstellungen können Sie den Aktivitätstyp wählen, den Sie verfolgen möchten, z.B. Fehlermeldungen, Alarme, Informationsmeldungen oder Debug-Traces. In Module dieses Registers können Sie die zu verfolgenden Systemkomponenten auswählen. Wenden Sie sich für zusätzliche Informationen an Ihren Technischen Kundendienst, wenn Sie in Ihrem System Fehlermeldungen erhalten und nicht sicher sind, welches Modul Sie für einen Trace auswählen sollen.
Hinweis: Wählen Sie nur die Komponenten aus, für die Sie Fehler beheben möchten, um die Datengrösse und -menge möglichst gering zu halten.
PVSS_II.log Tab
Das Register PVSS_II.log zeigt Systemaktivitäten auf der Basis der im Register Einstellungen getroffenen Entscheidungen an. Die Angaben werden in einer Log-Datei gespeichert, die Sie an den Technischen Kundendienst übertragen können, um dessen Hilfe bei der Problemlösung in Anspruch zu nehmen.
Hinweis: Verwenden Sie diese Funktion nicht für das Logging von Projektdaten (z.B. zum Messen der Zulufttemperatur). Bei Aktivierung des Trace-Viewers werden immer alle Trace-Kanäle aufgezeichnet, was die Systemleistung beeinträchtigen kann.

Fenster "Information" im Trace-Viewer | |
Nummer | Beschreibung |
1 | Zeitstempel für Log-Daten |
2 | Prioritätsklasse der Meldung |
3 | Typ (WinCC AO-Definition) |
4 | Manager (Applikation WinCC AO und GMS) |
5 | Module (nur für neue GMS-Komponenten) |
6 | Meldungstext |
7 | Korrekte Aktionen werden als blauer Meldungstext angezeigt. |
8 | Nicht korrekt durchgeführte Aktionen werden rot angezeigt. Aktionen für Traces mit gravierenden Fehlern werden lila angezeigt. In beiden Fällen werden ergänzende Informationen bereitgestellt. |

Die Spaltenbreite kann angepasst und beim Beenden der Applikation gespeichert werden. Spalten können nicht ausgeblendet werden und die Reihenfolge ist nicht veränderbar.
Symbolleiste
Symbol | Beschreibung |
| Öffnen der Log-Datei im Trace-Viewer. |
| Markieren einer bestimmten Position in der .log-Datei im Trace-Viewer. Marker dienen als Erkennungspunkte in der Log-Datei. |
| Suchen einer Zeichenfolge innerhalb des Meldungstexts im Trace-Viewer. Verwenden Sie die Tastenkombination STRG+F. |
| Filtern der Feldtypen im Trace-Viewer. |
| Wiederaufnehmen des Loggings im Trace-Viewer. Die Datenaufzeichnung im Hintergrund wird fortgesetzt. |
| Stoppen des Loggings im Trace-Viewer. Die Datenaufzeichnung im Hintergrund wird angehalten. |
| Wiederaufnehmen des Scrollens im Trace-Viewer. Mit diesem Symbol gelangen Sie zum letzten oder ersten (neuesten) Trace in der .log-Datei. |
| Ausführen des Loggings im Trace-Viewer. Die Daten in der Trace-Liste werden fortlaufend aktualisiert. |
| Anhalten des Loggings im Trace-Viewer. Daten werden weiterhin im Hintergrund aufgezeichnet. |
| Löschen der angezeigten Daten im Trace-Viewer (aber nicht der Daten in der Datei PVSSII.LOG). |
| Aktualisieren der Daten aus der zugrundeliegenden Datei PVSSII.LOG und Anzeigen der Daten in der Trace-Liste. |
Statusleiste

Statusleiste | |
Nummer | Beschreibung |
1 | Zeigt den Status des .NET Wrappers. |
2 | Zeigt die Anzahl der Meldungen im Log. |
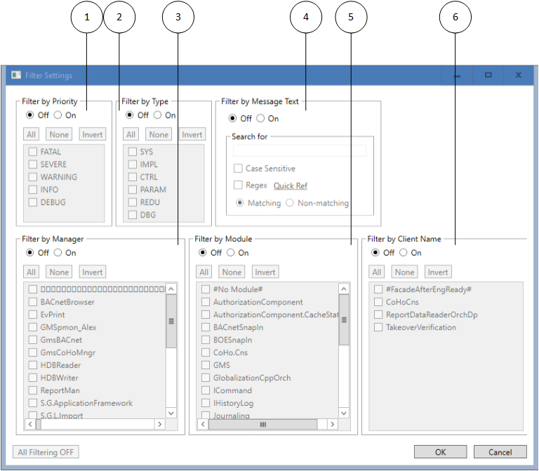
Fenster "Filtereinstellungen"
Im Fenster Filter können Sie definieren, was genau im Fenster Information angezeigt werden soll. Klicken Sie das Symbol Filter in der Symbolleiste, um das Fenster Filter aufzurufen.
Hinweis: Beim Filtern werden Daten aus der .log-Datei abgerufen. Die zurückgegebenen Informationen werden dann in der Liste des Trace-Viewers angezeigt.

Fenster "Filtereinstellungen" | |
Nummer | Beschreibung |
1 | Nach Prioritätsklasse filtern |
2 | Nach Typ filtern (WinCC AO-Definition) |
3 | Nach Manager filtern (Applikation WinCC AO und GMS) |
4 | Nach Meldungstext filtern |
5 | Nach Modulen filtern (nur für neue GMS-Komponenten) |
6 | Nach Clientname filtern |
Durch Aktivierung der Prioritäten Warnung, Info und Debug wird die Prioritätsstufe des Daten-Loggings bestimmt.
Native WinCC AO-Traces anzeigen: Bei Auswahl dieses Kontrollkästchens werden alle WinCC AO-Log-Informationen protokolliert und im Informationsfenster angezeigt. Dies ist nur für WinCC AO möglich. Zudem kann nur die gesamte Applikation protokolliert werden; eine Unterteilung in Module ist nicht möglich.
Originalzeitstempel anzeigen: Aufgrund der systembedingten Last (z.B. Netzwerk) ist der Alarm möglicherweise einige Sekunden vor dem Zeitpunkt aufgetreten, der in der Liste im Trace-Viewer angegeben ist. Wählen Sie diese Funktion aus, um den Originalzeitstempel in einer separaten Spalte anzuzeigen.
Besonderheiten und Einschränkungen
Beachten Sie die folgenden Besonderheiten und Einschränkungen, wenn Sie den Trace-Viewer verwenden.
- Die Prioritäten Fehler und Schwerwiegender Fehler sind immer aktiviert. Traces mit diesen Prioritäten werden immer erzeugt, unabhängig von den Filtereinstellungen für Typen, Kanäle und Module.
- Bei einem Trace mit einem schwerwiegenden Fehler wird die Applikation geschlossen.
- Die Filtereinstellungen werden beim Schliessen des Trace-Viewers in einer XML-Datei gespeichert. Wenn der Trace-Viewer das nächste Mal gestartet wird, wird diese Datei gelesen und GMSTraceFilter entsprechend eingestellt.
- Die Trace-Filterung wird nur auf .NET-Manager angewendet, die den .NET-Wrapper verwenden. Nicht verwaltete Manager (C++), die die ErrorHandler-Klasse verwenden, sind von dem Filtermechanismus nicht betroffen; das Trace wird ohne Filterung direkt in die Logdatei geschrieben. Diese Traces werden vom Trace-Viewer als allgemeine WinCC AO System-Traces behandelt.
- Das Tracing per .NET-Wrapper funktioniert nur, wenn das PVSS-Projekt den Datenpunkttyp _GMSTraceFilter und eine Instanz dieses Typs namens SingletonGMSTraceFilter enthält. Wenn diese Instanz fehlt, gibt der Trace-Viewer beim Start eine Fehlermeldung aus und es werden keine Traces angezeigt. Die Filtereinstellungen können geändert, aber nicht in den Filterdatenpunkt geschrieben werden.
- Der Trace-Viewer arbeitet lokal. Er zeigt nur die Traces an, die von Managern auf dem gleichen WinCC AO-System generiert wurden (und daher in die lokale Datei "PVSSII.log" schreiben). Die Anzahl der Trace-Viewer-Instanzen auf einem Computer ist auf eine Instanz beschränkt. Es können jedoch mehrere Instanzen in dem gleichen Projekt, aber auf verschiedenen PCs vorhanden sein. Alle diese Instanzen verwenden den gleichen Datenpunkt GMSTraceFilter. Daher kann es bei einer Änderung der Filtereinstellungen oder beim Beenden einer Trace-Viewer-Instanz zu gewissen Interaktionseffekten kommen.










