Arbeitsbereich Raum-Management
Dieser Abschnitt enthält Hintergrundinformationen zum Arbeitsbereich Raum-Management in Desigo CC. Im Arbeitsbereich Raum-Management können die folgenden Konfigurationen geändert werden:
- Bestehendes Segment einem anderen Raum zuweisen
- Bei mehreren Tasten die Beleuchtungssteuerung innerhalb eines Raumes umkonfigurieren
- Bei mehreren Tasten die Beschattungssteuerung innerhalb eines Raumes umkonfigurieren
Informationen zu den Vorgehensweisen finden Sie im Abschnitt mit den detaillierten Anweisungen.

Verteiltes System:
Der zentrale Raumfunktions-Editor sieht nur Group Master und Group Members, welche über den Treiber des aktuellen Desigo CC BACnet-Netzwerkes erreichbar sind. In einem Umfeld, wo mehrere Desigo CC Server auf das gleiche BACnet-Feldnetzwerk zugreifen, werden nur die Group Master und Group Members gesehen, die über den aktuellen Treiber ersichtlich sind.
Weitere Einschränkungen zu einem verteilten System finden Sie im Abschnitt: Bekannte Einschränkungen beim Splitten eines BACnet-Netzwerks auf multiple Server (verteiltes System).
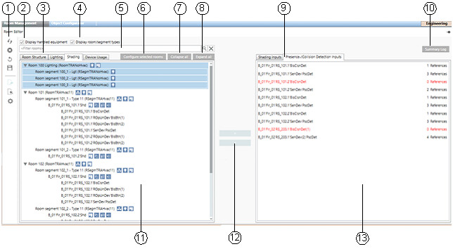
Benutzeroberfläche Raum-Management Editor

Raum-Management Editor | |||
1 | Symbolleiste | ||
2 | Bearbeitete Einrichtung anzeigen Ein- oder Ausblenden der zum Raum zugewiesenen Geräte. | ||
|
| ||
3 | Raumstruktur / Beleuchtung / Beschattung / Benutzte Geräte Zeigt in Abhängigkeit von der gewählten Steuerungsart die Detailinformationen in der Zuweisungsliste an. | ||
4 | Raum-/Segmenttypen anzeigen Ein- oder Ausblenden der Raum- und Segmenttypensymbole. | ||
|
| ||
5 | Filter Die Raumliste wird anhand des definierten Filters angezeigt. Eine Wildcard-Funktion wird automatisch am Ende des Textes angewendet. Wenn Sie „Raum 1“ im Filter eingeben, werden zum Beispiel Raum 1, Raum 10, 100, 101, 102 angezeigt. | ||
6 | Ausgewählte Räume konfigurieren Diese Funktion ist nur aktiv, wenn der Raum oder die Räume mit allen Segmenten markiert sind. | ||
7 | Alle reduzieren Zeigt nur die Raumliste an. | ||
8 | Alle erweitern Zeigt die Raumliste und die zugehörigen Segmente an. | ||
9 | Auswahlregister Die verfügbaren Register werden in von Abhängigkeit der gewählten Steuerungsart HLK, Beleuchtung oder Beschattung angezeigt. | ||
10 | Übersichtslog Zeigt die Änderungen nach dem Speichern. | ||
11 | Rauminformationsliste Zeigt alle Räume, die vom System Browser in die Rauminformationsliste übernommen werden. Um eine bessere Übersicht zu haben, ziehen Sie nur die zu bearbeitenden Räume in dieses Fenster. Einzelne Geräte können durch eine veränderte Raumsituation im Register Benutzte Geräte freigeschaltet oder ausser Betrieb gesetzt werden. | ||
12 | Schaltfläche für Zuweisung Zuweisen/Zuweisung aufheben für Gruppen-Master und Gruppenmitglieder. | ||
13 | Zuweisungsliste Je nach gewählter Steuerungsart in der Rauminformationsliste werden die jeweiligen Detailinformationen zu HLK, Beleuchtung oder Beschattung angezeigt. Mittels Doppelklick werden die jeweiligen Referenzen in der Rauminformationsliste angezeigt. | ||
Räume | Nicht zugewiesene Segmente zu einem Raum | ||
Beleuchtung |
| ||
Beschattung |
| ||
Benutzte Geräte |
| ||
Symbolleiste für Raum-Management Editor
Symbolleiste des Raum-Management Editors | ||
| Name | Beschreibung |
| Verworfene Knoten neu scannen | Aktualisiert nur die Räume, die in der Rauminformationsliste angezeigt werden. |
| Anzeige löschen | Entfernt die Räume aus der Rauminformationsliste. Es werden keine Änderungen in die Automationsstation geschrieben. Bereits gemachte Änderungen gehen verloren. |
| Undo | Undo-Funktion: Alle Aktionen bis zur letzten Speicherung können schrittweise rückgängig gemacht werden. |
| Speichern | Speichert eine geänderte Konfiguration in der Automationsstation. Nach dem Speichern kann die Undo-Funktion nicht mehr angewendet werden. |
| Exportieren | Erstellt eine Datensicherung der bestehenden Konfiguration für Stockwerke und Räume. Die Datensicherung beinhaltet die Segment-, Beleuchtungs- und Beschattungszuweisungen. Im Falle einer falschen Umkonfigurierung, können Sie den letzten gespeicherten Zustand wiederherstellen. |
| Importieren | Die gespeicherten Daten werden in die Automationsstationen geschrieben. Vorgängig gemachte Änderungen gehen verloren und können nicht wieder hergestellt werden. |
| Erweiterte Einstellungen | Zeigt eine Liste mit Standardbenennungen der Geräte. Hier können Namen hinzugefügt werden, die von den Standardbenennungen abweichen. |
Symbole in der Rauminformationsliste
|
| Beschreibung für Raum und Segment | Kürzel |
|
| HLK-Steuerung | RoomTRAHvac11 |
|
| Beleuchtungssteuerung | Lgt |
| Ein oder mehrere Beleuchtungstaster | LgtBtn | |
| Ein oder mehrere Helligkeitsmelder | Brgt | |
| Ein oder mehrere Präsenzmelder | PscDet | |
|
| Beschattungssteuerung | Shd |
| Ein oder mehrere Beschattungstaster | BlsBtn | |
| Ein oder mehrere Präsenzmelder | PscDet | |
| Ein oder mehrere Kollisionsmelder | BlsClsnDet |


















