Bedienung der zentralen Funktion
Mit der zentralen Funktion können ganze Abschnitte eines Gebäudes einfach gesteuert werden, wie:
- Feuerwehr-Notfunktionen
- Notbeleuchtung einschalten
- Notbeleuchtung Rest-Betriebsart übersteuern
- Lüftung steuern
- Jalousien hochfahren
- Standardbedienung
- Beleuchtung ein- und ausschalten
- Jalousien hoch- und herunterfahren
- Raumbelegungsart ändern

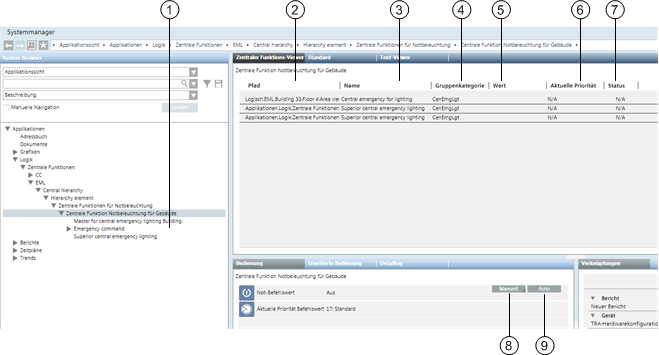
Zentraler Funktions-Viewer | ||
| Name | Beschreibung |
1 |
| Zeigt im System Browser ein angewähltes Gruppenobjekt an. |
2 | Pfad | Zeigt die Hierarchiestruktur des Objektes an. |
3 | Name | Zeigt den Namen des Objektes an. |
4 | Gruppenkategorie | Zeigt die Gruppenzugehörigkeit an. |
5 | Wert | Zeigt den aktuellen Wert des Objektes an. |
6 | Aktuelle Priorität | Zeigt die aktuell anstehende BACnet-Priorität des Objektes an. Die Prioritäten können pro Objekt unterschiedlich angezeigt werden. Objekte mit BACnet-Priorität ≦ 7 können nicht geschaltet werden. |
7 | Zustand | Zeigt den Zustand des Objektes an. |
8 | Manuell | Objekte manuell ein- oder ausschalten. |
9 | Auto | Objekte zurücksetzen auf Automatikbetrieb. |