Besonderheiten für Desigo PX
Die Managementplattform unterstützt verschiedene Subsysteme. Eine proprietäre Entwicklung dieser BACnet-Systeme kann zu Einschränkungen bei der Konfiguration und Bedienung führen. Die folgenden Einschränkungen gelten nur bei einer Integration von Desigo PX.
Integration in FEP wird nicht unterstützt
Integrieren Sie Desigo PX nicht per FEP-Installation (FEP bedeutet Remote-Integration auf einem anderen Computer).
Bei einer FEP-Installation wird kein Online-Import unterstützt. Daher muss die Integration immer über das BACnet-Netzwerk der Managementplattform ausgeführt werden.
Zeitplanung
Objektreferenzen
Die BACnet-Objektreferenzen der Funktionsbausteine ASCHED, BSCHED und MSCHED können nicht von der Managementplattform aus geändert werden, denn es handelt sich um schreibgeschützte Eigenschaften. Das System unterstützt keinen Schreibzugriff auf Objektreferenzen des entsprechenden Funktionsbausteins per List_Of_Name_Reference.
Verbundene SCHED-Bausteine
Die im Applikationsprogramm eingebetteten SCHED-Bausteine ASCHED, BSCHED, MSCHED und AnySCHED werden automatisch in Links angezeigt, wenn folgende Bedingungen vorliegen:
- Die verwendeten SCHED-Bausteine kommen aus bestehenden Applikationen
- Die Applikationen müssen einen zutreffenden Funktionsnamen enthalten, z.B. Ahu01, Vnt01, CGrp01, Exg01, CGen01, DhwSol10, DhwDir, DhwEl, DhwHyd, Dsh10, HGrp01, HGen01, HCGrp01, Ahu35, DhwSol.
- Die Hierarchieebene der technischen Adresse überschreitet nicht die Ebene 3.
Die zur Ergänzung applikationsspezifischer Bausteine erstellten SCHED-Bausteine können manuell verknüpft werden.
- Wählen Sie im System Browser ein Objekt (z.B. Anlage).
- Klicken Sie das Register Konfigurator.
- Öffnen Sie den Expander Verknüpfungen.
- Wählen Sie das zu verknüpfende Objekt (z.B. Zeitplaner) und ziehen Sie es in den Expander Verknüpfungen.
- Klicken Sie Speichern.
Die Verknüpfung wird im Expander Verknüpfung unter Zeitplaner angezeigt.
Regionale Anpassung von Objektverknüpfungen
Diese Funktion erlaubt die automatische Erstellung von Verknüpfungen im Register Verknüpfungen. Sie kann immer angewendet werden, wenn zusätzliche Verknüpfungen automatisch erstellt werden sollen. Typischerweise ist dies der Fall, wenn die Headquarter-Lösung einer Desigo PX Applikation z.B.: Ahu01 auf einen Regionen- oder Länder-Standard z.B.: Ahu01_RC geändert wurde. Hierzu muss die DynamicLinks.txt Konfigurationsdatei mit dem entsprechenden Funktionsnamen erweitert werden. Die Anpassung kann in der Bibliothek auf der Ebene L2-Region, L3-Länder oder L4-Projekt erfolgen.

Anwendungsvarianten bei mehreren Konfigurationsdateien
Alle erstellten Konfigurationsdateien werden für die automatische Erstellung der Verknüpfungen ausgewertet. Eine im Projekt erstellte Konfigurationsdatei kann bei jeder Variante angewendet werden, ist aber hier nur in Variante 4 dargestellt.

Beschreibung und Syntax der DynamicLinks.txt Datei
Die nachfolgenden Tabellen beschreiben die verwendeten Schlüsselwörter und das Verhalten der Operatoren.
Beschreibung der DynamicLinks.txt Datei | |
Schlüsselwort | Beschreibung |
Link | Abschnittsbezeichnung innerhalb der Konfigurationsdatei. Für die gleiche Funktion muss in einer untergeordneten Ebene die gleiche Abschnittsbezeichnung verwendet werden (Gross-Kleinschreibung, Leerzeichen etc. beachten). Wird eine neue Abschnittsbezeichnung verwendet, so muss diese einmal vollständig definiert werden (siehe Beispiel 1 PX Schedules und Beispiel 3 PX Common Alarms (Zone). Hierarchisch untergeordnete Abschnittsbezeichnungen müssen nicht zwingend vollständig definiert werden. Notwendig ist immer die Bezeichnung Link und mindestens ein Eintrag von MaxLevel, Source.Model, Source.Function oder Target.Model (siehe Beispiel 2 und 3 mit dem Schlüsselwort PX Schedules). Im Beispiel 2 und 3 sind die weiteren Definitionen bereits in der Headquarter DynamicLinks.txt Datei (Beispiel 1) definiert. Hinweis: Dies ist nicht die Gruppierungsbezeichnung im Register Verknüpfung. Die Zuweisung zur Gruppierung erfolgt automatisch anhand interner Programmregeln. |
MaxLevel | Definiert die maximale Hierarchietiefe der technischen Adresse nach dem ein Baustein (Target.Model) gesucht wird. |
Source.Model | Definiert, ob überhaupt gesucht wird. Stimmt das Suchkriterium in Source.Model (Objektmodell beim Expander Einstellungen) und Source.Function (Funktion beim Expander Einstellungen) nicht überein, so wird direkt die nächste Abschnittsbezeichnung überprüft. |
Source.Function | Gleiches Verhalten wie bei der Source.Model-Beschreibung. |
Target.Model | Definiert die Objektmodelle der Datenpunkte, die verknüpft werden sollen oder nach denen gesucht wird. Die Suchkriterien bei Source.Model und Source.Function müssen erfüllt sein. |
Syntax für die DynamicLinks.txt Datei | |
Operator | Beschreibung |
+= | Abfrage wird zur Ausführungsliste hinzugefügt. |
-= | Abfrage wird aus der Ausführungsliste entfernt. |
= | Abfrage wird in der Ausführungsliste überschrieben. |
Das Resultat der Ausführungsliste erfolgt immer über alle definierten Ebenen, müssen jedoch zum gleichen Schlüsselwort z.B.: PX Schedules gehören.
Berechnung der Ausführungsliste für eine Abschnittsbezeichnung | ||||
Ebene | Operator | Ausführungsliste | Zwischenresultat | Suchkriterium |
HQ | = |
|
|
|
Region | += |
|
| a und b passiert nichts e und f werden angefügt |
Land | -= |
|
| a und e werden entfernt g gibt es nicht oder wurde auf einer höheren Ebene entfernt, somit wird dies nicht ausgewertet |
Projekt | -= |
|
| b, c und d werden entfernt Endresultat: Nur f wird als Suchkriterium verwendet |
Beispiel 1: DynamicLinks.txt Datei vom Headquarter
Die vom Headquarter gelieferte DynamicLinks.txt Datei wird im Ordner [Installationslaufwerk:]\[Installationsordner]\[Projekt]\libraries\BA_Device_PX_HQ_2\DynamicLinkProviders gespeichert.
Link = PX Schedules
MaxLevel = 3
Source.Model = GMS_Aggregator, GMS_desigo_px_EOT_BA_PX_Block_10
Source.Function = Ahu01, Vnt01, CGrp01, Exg01, CGen01, DhwSol10, DhwDir, DhwEl, DhwHyd, Dsh10, HGrp01, HGen01, HCGrp01, Ahu35, DhwSol
Target.Model = GMS_desigo_px_EOT_BA_PX_BSCHED_10, GMS_desigo_px_EOT_BA_PX_ASCHED_10, GMS_desigo_px_EOT_BA_PX_MSCHED_10, GMS_desigo_px_EOT_BA_PX_SCHED_10
Beispiel 2: Erweiterung durch L2-Region
Die L2-Region DynamicLinks.txt Datei wird im Ordner [Installationslaufwerk:]\[Installationsordner]\[Projekt]\libraries\BA_Device_PX_ZN_2\DynamicLinkProviders gespeichert.
Link = PX Schedules
Source.Function += HGrp10_ZN
Erklärung:
- Mit dem zusätzlichen Eintrag PX Schedules wird das Suchkriterium in der Ebene L2-Region erweitert. Die vollständige Basisdefinition ist auf der Ebene HQ erfolgt und muss an dieser Stelle nicht nochmals komplett definiert werden.
- Wird im System Browser der Datenpunkt HGrp10_ZN angewählt, so wird in der Ebene HQ die Definition überprüft.
- Sind diese korrekt erstellt, so wird nach allen Target.Models gesucht die unterhalb HGrp10_ZN vorhanden sind. Stimmt die Suche überein, so wird diese im Register Verknüpfungen angezeigt.
Beispiel 3: Erweiterung durch L3-Länder
Die L3-Länder DynamicLinks.txt Datei wird im Ordner [Installationslaufwerk:]\[Installationsordner]\[Projekt]\libraries\BA_Device_PX_RC_2\DynamicLinkProviders gespeichert.
Link = PX Schedules
Source.Function += Ahu01_RC
Link = PX Common Alarms (Zone)
MaxLevel = 3
Source.Model = GMS_Aggregator, GMS_desigo_px_EOT_BA_PX_Block_10
Source.Function = Ahu01_RC
Target.Model = GMS_desigo_px_EOT_BA_PX_CMN_ALM_10
Erklärung:
- Wird im System Browser der Datenpunkt Ahu01_RC angewählt, so wird in der Ebene HQ die Definition überprüft. Sind diese korrekt erstellt, so wird nach allen Target.Models gesucht die unterhalb Ahu01_RC vorhanden sind. Stimmt die Suche überein, so wird diese im Register Verknüpfungen angezeigt.
- Mit dem zusätzlichen Eintrag PX Schedules wird das Suchkriterium mit der Ebene L3-Länder erweitert. Das Gesamtverhalten ist dann gleich wie im Beispiel 2 erklärt.
- Mit dem zusätzlichen Eintrag PX Common Alarms (Zone)wird das Suchkriterium in der Ebene L3-Länder erweitert. Da in den vorherigen Ebenen dieses Suchkriterium nicht vorhanden ist, müssen alle Schlüsselwörter auf dieser Ebene definiert werden.
Allgemeine Informationen zur Implementierung
Bitte beachten Sie folgende Punkte:
- Diese Implementierung ist ein generisches Feature und kann auch für andere Verknüpfungen angewendet werden (siehe Beispiel 2). Voraussetzung ist, dass die Erweiterung Desigo System installiert ist.
- Es wird nur nach Einträgen in den Bibliotheken mit dem Systemnamen PX, TRA und Desigo gesucht.
- Die Suche nach Objekten erfolgt nur in der technischen Sicht.
- Der Ordner DynamicLinkProvider muss mit Desigo CC erstellt werden.
- Die Abarbeitungsreihenfolge der DynamicLinks.txt Dateien ist Headquarter > Region > Länder > Projekt.
- Nur vollständige und korrekte Einträge werden ausgewertet.
- Nach Änderungen an der DynamicLinks.txt Datei muss der Client neu gestartet werden, denn die Ebenen werden nur einmal beim Start des Clients überprüft und in einem einzigen Regelsatz zusammengefasst.
Konfigurationsdatei erstellen
- Der Systemmanager befindet sich im Konfigurationsmodus.
- Wählen Sie im System Browser die Managementsicht.
- Wählen Sie Im Register Erweiterte Bedienung unter Bibliothekstyp die Option Region oder Länder.
- Wählen Sie Projekt > Systemeinstellungen > Bibliotheken > L1-Headquarter > GA > Gerät.
- Wählen Sie die Bibliothek Desigo PX.
- Klicken Sie in der Symbolleiste des Bibliotheks-Konfigurators auf Ganze Bibliothek auf tieferer Ebene benutzerspezifisch anpassen
. - In einem Dialogfeld müssen Sie bestätigen, dass Sie die Bibliothek anpassen möchten.
- Klicken Sie OK.
- Die Struktur der gewählten Bibliothek wird unter dem Customization Level, für den Sie befugt sind [L2-Region] > GA > Gerät > Desigo PX geklont. Diese Struktur enthält noch keine Konfigurationselemente.
- Erstellen Sie mit einem Editor im Ordner [Installationslaufwerk:]\[Installationsordner]\[Projekt]\libraries\BA_Device_PX_[ZN]_2\DynamicLinkProviders eine DynamicLinks.txt Datei.
- Erstellen Sie gemäss den obigen Beispielen 1 und 2 die Konfigurationsdatei für die Region oder das Land.
Hinweis: Es müssen immer nur die abweichenden Verknüpfungen in der DynamicLinks.txt Datei konfiguriert werden. - Speichern Sie mit dem Editor die DynamicLinks.txt Datei.
- Testen Sie die erstellte Konfiguration.
Hinweis: Der Client muss heruntergefahren und neu gestartet werden.
Konfigurationsdatei sichern
- Der Systemmanager befindet sich im Konfigurationsmodus.
- Die DynamicLinks.txt Datei ist gespeichert.
- Wählen Sie im System Browser die Managementsicht.
- Wählen Sie Projekt > Systemeinstellungen > Bibliotheken.
- Wählen Sie das Register Bibliotheks-Konfigurator.
- Wählen Sie in der Bibliotheksliste in der Spalte Ebene die neu erstellte Bibliothek mit der Bezeichnung Region oder Land.
- Klicken Sie Exportieren.
- Die Bibliothek ist exportiert und kann zur Sicherung abgelegt werden.

Hinweis:
Wenn die erstellte DynamicLinks.txt Datei nicht gesichert wird, muss zu einem späteren Zeitpunkt diese wieder erstellt werden.
Als Verantwortlicher für die Region oder das Land müssen Sie sicherstellen, dass der neue oder geänderte Bibliothekstyp auf der Installations-DVD für die aktuelle und alle zukünftigen Versionen verfügbar sein wird.
Fehlerhafte Anzeige der Zeiteigenschaften
Die Desigo PX Eigenschaft Zeit wird immer im Format 1/1/2014 1:00:00 AM angezeigt und kann nicht von der Managementplattform aus geändert werden. Dies gilt für die folgenden Desigo PX Funktionen:
- KickFnct
- PrdvHCtl
- OssCSolPos
- I/O-Bausteine (Betriebsstunden Wartung)
Workaround: Ändern Sie das Format dieser Zeit-Eigenschaft im BACnet Browser oder in ABT Site.
Desigo PX BTL-Bibliothek
Die Desigo PX Standardbibliothek stellt alle BACnet-Eigenschaften zur Verfügung, die für Bedienung und Überwachung benötigt werden. In einzelnen Fällen kann es erforderlich sein, alle Eigenschaften für ein BACnet-Objekt in Desigo CC anzuzeigen. In solchen Fällen kann eine erweiterte Desigo PX Bibliothek importiert werden. Dazu gehören:
- BTL Compliance Tests
- Ein Kunde benötigt die Anzeige aller obligatorischen und optionalen BACnet-Eigenschaften in der Managementplattform.
Hinweis: Die erweiterte Desigo PX Bibliothek kann nicht verwendet werden, wenn ein Projekt über 17.500 physikalische Datenpunkte umfasst. Benutzen Sie stattdessen den BACnet Objekt-Browser.
Beim Upgrade wird standardmässig die Bibliothek BA_Device_PX_HQ_2_BTL.gms durch die Bibliothek BA_Device_PX_HQ_2.gms ersetzt. Gehen Sie, um dies zu vermeiden, wie folgt vor:
- Öffnen Sie die config Datei des Projekts.
- Fügen sie am Ende des Desigo PX Abschnitts Folgendes ein:
[Desigo_PX]
UpgradeLibrary=upgradeLibraries_BTL.txt - Wählen Sie die Managementsicht.
- Prüfen Sie im Reiter Lokalisierung die Anzahl der Projektsprachen.
- Importieren Sie BA_Device_PX_HQ_2_BTL.xml für jede dieser Projektsprachen.
Gehen Sie wie folgt vor, um die Desigo PX Bibliothek zu ändern:
- Überprüfen Sie die Anzahl Datenpunkte.
- Importieren Sie die erweiterte Bibliothek.
- Importieren Sie lokalisierte Texte für die erweiterte Bibliothek.
- Aktivieren Sie die Standardbibliothek für die Betriebsphase eines Gebäudes.
- (Optional) Importieren Sie die Standardbibliothek, wenn die erweiterte Bibliothek nicht mehr verwendet wird.
- (Optional) Importieren Sie lokalisierte Texte für die Standardbibliothek.

Hinweis:
Ohne Anpassung der config Datei werden Desigo PX Projekte bei einer Aktualisierung auf eine höhere Version immer mit der Standardbibliothek aktualisiert. Bei Qualitäts-Updates innerhalb derselben Version hängt das davon ab, ob die PX Bibliothek Bestandteil des Updates ist. Falls ja, wird sie mit der Standardbibliothek aktualisiert. Weitere Informationen finden Sie unter Prozeduren für PX Bibliotheken
Zuweisen von Zugriffsrechten zum Objektmodell
Die Zuweisung von Desigo Objekteigenschaften zu einem Desigo CC Objektmodell erfolgt nach einem festen Muster. Massgeblich sind die in der SDU definierten Lese- und Schreibrechte. Diese Informationen werden beim Erstellen der Bibliothek manuell in das Objektmodell übernommen (siehe Zuweisungskonzept).

Für die Zuweisung zum Objektmodell werden zwei Gruppen von SDU-Daten unterschieden:
- Objekte mit Leserechten
- Objekte mit Lese- und Schreibrechten

Hinweise:
‒ Beim Importieren einer Datenpunktinstanz werden die Lese- und Schreibrechte nicht berücksichtigt. Die Zuweisung erfolgt gemäss der Datenpunkttypinformation des entsprechenden Objektmodells.
‒ Ist eine projektspezifische Anpassung notwendig, so muss mittels Änderung des Bibliothekstyps erfolgen.
Objekteigenschaft nur mit Leserechten
In der SDU ist die Objekteigenschaft nur mit Leserecht von 1 bis 7 definiert. Das Schreibrecht ist als 0 (Kein Zugriff) definiert. Im Objektmodell von Desigo CC erfolgt in diesem Fall die Zuweisung in der Eigenschaftsgruppe immer zur Option Zustand. Die Zuweisung der Anzeigeebene erfolgt gemäss nachfolgender Tabelle.
Objektmodell Eigenschaftsgruppe: Anzeigeebene | ||
Zugriffsrecht Automationsstation (CFC) | Leserecht (CFC) | Anzeige in Desigo CC |
Kein Zugriff | 0 |
|
Intern | 1 | (DL3) Erweiterte Bedienung |
Erweiterter Service | 2 | (DL3) Erweiterte Bedienung |
Basisservice | 3 | (DL3) Erweiterte Bedienung |
Administration | 4 | (DL2) Bedienung |
Erweiterte Bedienung | 5 | (DL2) Bedienung |
Standardbedienung | 6 | (DL2) Bedienung |
Basisbedienung | 7 | (DL1) Status- und Bedienfenster |
Objekteigenschaft mit Lese- und Schreibrechten
Bei Objekteigenschaften mit Lese- und Schreibrechten, erfolgt die Zuweisung für die EigenschaftsgruppeAnzeigeebene und BefehlsgruppeKommandierung gemäss den Definitionen in den nachfolgenden Tabellen.
Eigenschaftsgruppe
Für die Anzeigeebene wird das Leserecht ausgewertet und entsprechend zugewiesen.
Objektmodell Eigenschaftsgruppe: Anzeigeebene | ||
Zugriffsrecht Automationsstation (ABT Site) | Leserecht (ABT Site) | Anzeige in Desigo CC |
Kein Zugriff | 0 |
|
Intern | 1 | (DL3) Erweiterte Bedienung |
Erweiterter Service | 2 | (DL3) Erweiterte Bedienung |
Basisservice | 3 | (DL3) Erweiterte Bedienung |
Administration | 4 | (DL2) Bedienung |
Erweiterte Bedienung | 5 | (DL2) Bedienung |
Standardbedienung | 6 | (DL2) Bedienung |
Basisbedienung | 7 | (DL1) Status- und Bedienfenster |
Ein Schreibrecht 1 - 7 wird immer dem BACnet-Editor zugewiesen.
Objektmodell Eigenschaftsgruppe: Anzeigeebene | ||
Zugriffsrecht Automationsstation (ABT Site) | Schreibrecht (ABT Site) | Anzeige in Desigo CC |
Kein Zugriff | 0 |
|
Intern | 1 | (DL0) BACnet-Editor |
Erweiterter Service | 2 | (DL0) BACnet-Editor |
Basisservice | 3 | (DL0) BACnet-Editor |
Administration | 4 | (DL0) BACnet-Editor |
Erweiterte Bedienung | 5 | (DL0) BACnet-Editor |
Standardbedienung | 6 | (DL0) BACnet-Editor |
Basisbedienung | 7 | (DL0) BACnet-Editor |
Befehlsgruppen
Mit der Befehlsgruppe werden die Schaltflächen in den entsprechenden Bediendialogen gesteuert. Je nach definiertem Schreibrecht werden diese der Option Standard oder Erweitert zugewiesen.
Objektmodell Befehlsgruppe | ||
Zugriffsrecht Automationsstation (ABT Site) | Schreibrecht (ABT Site) | Option |
Kein Zugriff | 0 |
|
Intern | 1 |
|
Erweiterter Service | 2 | Erweitert |
Basisservice | 3 | Erweitert |
Administration | 4 | Erweitert / Standard |
Erweiterte Bedienung | 5 | Erweitert / Standard |
Standardbedienung | 6 | Standard |
Basisbedienung | 7 | Standard |

Hinweise:
− Bei der Befehlsgruppe gibt es eine weitere Gruppe für Alarme. Diese Gruppe steuert die Schaltflächen für die Quittierung und das Zurücksetzen von Alarmen.
− Die in den Tabellen angezeigten Zuweisungen entsprechen einer Standardzuweisung. Es gibt aber einige Ausnahmen, die nicht diesen Regeln entsprechen. Ausnahmen sind nur beim Objektmodell ersichtlich und werden hier nicht aufgezählt.
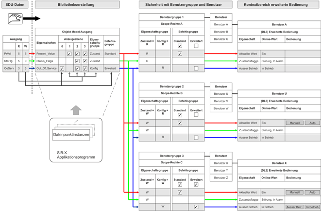
Zuweisungskonzept
Das nachfolgende Diagramm zeigt eine mögliche Konfiguration, ausgehend von den SDU-Daten bis hin zur eigentlichen Bedienung in Desigo CC.
Darstellungskonvention beim Diagramm:
- Anstelle von vordefinierten Scope-Rechten wird zu jeder Benutzergruppe ein eigener Scope definiert.
- Zu jeder Objekteigenschaft ist der Zustand bei Eigenschaftsgruppen (Lese- und Schreibrechte) und bei Befehlsgruppen (aktiv oder inaktiv) einzeln gezeichnet. Im System werden die Einstellungen bei Scope-Rechte jedoch nur einmal definiert.

Legende zum Diagramm | |
Thema | Beschreibung |
SDU-Daten | In den SDU-Daten sind die Zugriffsrechte der einzelnen Datenpunkttypen für das Applikationsprogramm (BACnet Objekte) festgelegt. Diese können projektspezifisch im ABT Site Engineering angepasst werden. In Desigo CC erfolgt keine automatische Auswertung der Zugriffsrechte auf das entsprechende Objektmodell. Die Daten werden im Objektmodell nur von den SDU-Daten abgeleitet und manuell im Objektmodell eingetragen. Es besteht somit keine softwaretechnische Verbindung zwischen SDU-Daten und dem Objektmodell.
|
Objektmodell | Das Objektmodell definiert, gemäss den Zugriffsrechten der SDU-Daten, welche Anzeigeebene, Eigenschaftsgruppe und Befehlskonfiguration angewendet wird. Diese Einstellungen werden für alle Datenpunkte vom gleichen Datentyp übernommen und sind für das ganze Projekt gültig. Anpassungen dieser Eigenschaften können nur für das ganze Projekt erfolgen und müssen durch das Ändern des Bibliothekstyps Hinweis: Ein einzelner Datenpunkt kann somit nicht spezifisch für Anzeigeebene, Eigenschaftsgruppe und Befehlskonfiguration angepasst werden. |
Datenpunktinstanzen | Die im SiB-X vorhanden Datenpunktinstanzen werden pro Datenpunkttyp auf das entsprechende Objektmodell abgebildet. Die Datenpunktinstanzen erben alle Definitionen vom Objektmodell und können instanzspezifisch nicht geändert werden. |
Benutzergruppe 1 Benutzer A Erweiterte Bedienung | Die Benutzergruppe 1 hat bei Eigenschaftsgruppen für den Zustand und bei der Konfiguration nur Leserechte definiert. Bei den Befehlsgruppen ist der Standard aktiv und bei Erweitert das Kontrollkästchen inaktiv gesetzt. Der Benutzer A sieht somit bei der Bedienung nur die einzelnen Properties aber keine Schaltflächen für die Bedienung. Hinweis: Das definierte Leserecht beim Zustand hat eine höhere Priorität als das aktivierte Kontrollkästchen bei Standard. Um die Lesbarkeit zu erhöhen, würde man normalerweise bei Standard das Kontrollkästchen auf inaktiv setzen. |
Benutzergruppe 2 Benutzer U Erweiterte Bedienung | Die Benutzergruppe 2 hat bei Eigenschaftsgruppen für den Zustand Schreibrechte und bei der Konfiguration Leserechte definiert. Bei den Befehlsgruppen ist der Standard aktiv und bei Erweitert das Kontrollkästchen inaktiv gesetzt. Der Benutzer U sieht somit bei der Bedienung alle Eigenschaften und kann bei Aktueller Wert mittels der Schaltflächen die Bedienung vornehmen. Die Schaltflächen für Ausser Betrieb sind nicht sichtbar. |
Benutzergruppe 3 Benutzer X Erweiterte Bedienung | Die Benutzergruppe 3 hat bei Eigenschaftsgruppen für den Zustand und bei der Konfiguration Schreibrechte definiert. Bei den Befehlsgruppen ist bei Standard und bei Erweitert das Kontrollkästchen aktiv gesetzt. Der Benutzer X sieht somit bei der Bedienung alle Eigenschaften und kann bei Aktueller Wert und Ausser Betrieb mittels der Schaltflächen die Bedienung vornehmen. |
Projektinformationen auslesen
Die installierte Projektbasis kann mit iBase ausgelesen werden. Voraussetzung ist, dass die Erweiterungsmodule iBase und Scripting installiert sind. Weitere Information entnehmen Sie bitte aus der iBase Beschreibung.
Online-Gerätefunktionen
Die Managementplattform stellt diverse Online-Funktionen bereit, die die Wartung und Optimierung erleichtern. Diese Funktionen sind in der nachfolgenden Tabelle aufgeführt.
BACnet-Gerätefunktionen | |
Funktion | Beschreibung |
Schaltet die Automationsstation ein/aus. In diesem Fall werden Meldungen unterdrückt. | |
Führt einen Kalt- oder Warmstart eines BACnet-Geräts durch. | |
Erstellt ein Backup der Programmstrukturen (ABT Site Daten) und der aktuellen Programmdaten (Sollwerte) einer Automationsstation. Projektdaten befinden sich nicht auf dem BACnet-Gerät, wenn EDoS nicht verwendet wird. | |
Stellt die Programmstrukturen (ABT Site Daten) und die aktuellen Programmdaten (Sollwerte) einer Automationsstation wieder her. | |

Hinweis 1:
Der Einsatz dieser Funktionen setzt umfassende Kenntnisse über die Anlage sowie Desigo und BACnet voraus.
Hinweis 2
Beachten Sie, dass der Einsatz von Online-Tools je nach Lieferant des BACnet-Systems zu unterschiedlichen Reaktionen führen kann.